# 1 服务调用Feign入门
前面我们使用的RestTemplate实现REST API调用,代码大致如下:
@GetMapping("/buy/{id}")
public Product order() {
Product product = restTemplate.getForObject("http://shop-serviceproduct/product/1", Product.class);
return product;
}
由代码可知,我们是使用拼接字符串的方式构造URL的,该URL只有一个参数。但是,在现实中,URL 中往往含有多个参数。这时候我们如果还用这种方式构造URL,那么就会非常痛苦。那应该如何解决? 我们带着这样的问题进入到本章的学习。
# 1.1 Feign简介
Feign是Netflix开发的声明式,模板化的HTTP客户端,其灵感来自Retrofit,JAXRS-2.0以及WebSocket.
- Feign可帮助我们更加便捷,优雅的调用HTTP API。
- 在SpringCloud中,使用Feign非常简单——创建一个接口,并在接口上添加一些注解,代码就完成了。
- Feign支持多种注解,例如Feign自带的注解或者JAX-RS注解等。
- SpringCloud对Feign进行了增强,使Feign支持了SpringMVC注解,并整合了Ribbon和Eureka,从而让Feign的使用更加方便。
# 1.2 基于Feign的服务调用
(1)引入依赖
在服务消费者 shop_service_order 添加Fegin依赖
<dependency>
<groupId>org.springframework.cloud</groupId>
<artifactId>spring-cloud-starter-openfeign</artifactId>
</dependency>
(2)启动类添加Feign的支持
@SpringBootApplication(scanBasePackages="cn.itcast.order")
@EntityScan("cn.itcast.entity")
@EnableFeignClients
public class OrderApplication {
public static void main(String[] args) {
SpringApplication.run(OrderApplication.class, args);
}
}
通过@EnableFeignClients注解开启Spring Cloud Feign的支持功能
(3)启动类激活FeignClient
创建一个Feign接口,此接口是在Feign中调用微服务的核心接口
在服务消费者 shop_service_order 添加一个 ProductFeginClient 接口
//指定需要调用的微服务名称
@FeignClient(name="shop-service-product")
public interface ProductFeginClient {
//调用的请求路径
@RequestMapping(value = "/product/{id}",method = RequestMethod.GET)
public Product findById(@PathVariable("id") Long id);
}
- 定义各参数绑定时,
@PathVariable、@RequestParam、@RequestHeader等可以指定参数属性,在Feign中绑定参数必须通过value属性来指明具体的参数名,不然会抛出异常 - @FeignClient:注解通过name指定需要调用的微服务的名称,用于创建Ribbon的负载均衡器。所以Ribbon会把 shop-service-product 解析为注册中心的服务。
(4)配置请求提供者的调用接口
修改 OrderController ,添加ProductFeginClient的自动注入,并在order方法中使用ProductFeginClient 完成微服务调用
@RestController @RequestMapping("/order")
public class OrderController {
@Autowired private ProductFeginClient productFeginClient;
@GetMapping("/buy/{id}")
public Product order(@PathVariable Long id) {
return productFeginClient.findById(id);
}
}
(5)测试效果

# 1.3 Feign和Ribbon的联系
Ribbon是一个基于 HTTP 和 TCP 客户端 的负载均衡的工具。它可以 在客户端 配置RibbonServerList(服务端列表),使用 HttpClient 或 RestTemplate 模拟http请求,步骤相当繁琐。
Feign 是在 Ribbon的基础上进行了一次改进,是一个使用起来更加方便的 HTTP 客户端。采用接口的方式, 只需要创建一个接口,然后在上面添加注解即可 ,将需要调用的其他服务的方法定义成抽象方法即可, 不需要自己构建http请求。然后就像是调用自身工程的方法调用,而感觉不到是调用远程方法,使得编写客户端变得非常容易
# 1.4 负载均衡
Feign中本身已经集成了Ribbon依赖和自动配置,因此我们不需要额外引入依赖,也不需要再注册RestTemplate 对象。另外,我们可以像上节课中讲的那样去配置Ribbon,可以通过 ribbon.xx 来进行全局配置。也可以通过 服务名.ribbon.xx 来对指定服务配置:
启动两个 shop_service_product ,重新测试可以发现使用Ribbon的轮询策略进行负载均衡

# 2 服务调用Feign高级
# 2.1 Feign的配置
从Spring Cloud Edgware开始,Feign支持使用属性自定义Feign。对于一个指定名称的FeignClient(例如该Feign Client的名称为 feignName ),Feign支持如下配置项:
feign:
client:
config:
feignName: ##定义FeginClient的名称
connectTimeout: 5000 # 相当于Request.Options
readTimeout: 5000 # 相当于Request.Options
# 配置Feign的日志级别,相当于代码配置方式中的Logger
loggerLevel: full
# Feign的错误解码器,相当于代码配置方式中的ErrorDecoder
errorDecoder: com.example.SimpleErrorDecoder
# 配置重试,相当于代码配置方式中的Retryer
retryer: com.example.SimpleRetryer
# 配置拦截器,相当于代码配置方式中的RequestInterceptor
requestInterceptors:
- com.example.FooRequestInterceptor
- com.example.BarRequestInterceptor
decode404: false
- feignName:FeginClient的名称
- connectTimeout : 建立链接的超时时长
- readTimeout : 读取超时时长
- loggerLevel: Fegin的日志级别
- errorDecoder :Feign的错误解码器
- retryer : 配置重试
- requestInterceptors : 添加请求拦截器
- decode404 : 配置熔断不处理404异常
# 2.2 请求压缩
Spring Cloud Feign 支持对请求和响应进行GZIP压缩,以减少通信过程中的性能损耗。通过下面的参数 即可开启请求与响应的压缩功能:
feign:
compression:
request:
enabled: true # 开启请求压缩
response:
enabled: true # 开启响应压缩
同时,我们也可以对请求的数据类型,以及触发压缩的大小下限进行设置:
feign:
compression:
request:
enabled: true # 开启请求压缩
mime-types: text/html,application/xml,application/json # 设置压缩的数据类型
min-request-size: 2048 # 设置触发压缩的大小下限
注:上面的数据类型、压缩大小下限均为默认值。
# 2.3 日志级别
在开发或者运行阶段往往希望看到Feign请求过程的日志记录,默认情况下Feign的日志是没有开启的。 要想用属性配置方式来达到日志效果,只需在 application.yml 中添加如下内容即可:
feign:
client:
config:
shop-service-product:
loggerLevel: FULL
logging:
level:
cn.itcast.order.fegin.ProductFeginClient: debug
logging.level.xx : debug: Feign日志只会对日志级别为debug的做出响应feign.client.config.shop-service-product.loggerLevel: 配置Feign的日志Feign有四种日志级别:- NONE【性能最佳,适用于生产】:不记录任何日志(默认值)
- BASIC【适用于生产环境追踪问题】:仅记录请求方法、URL、响应状态代码以及执行时间
- HEADERS:记录BASIC级别的基础上,记录请求和响应的header。
- FULL【比较适用于开发及测试环境定位问题】:记录请求和响应的header、body和元数据。

# 2.4 源码分析
通过上面的使用过程,@EnableFeignClients和@FeignClient两个注解就实现了Feign的功能,那我们从@EnableFeignClients注解开始分析Feign的源码
(1)EnableFeignClients注解
@Retention(RetentionPolicy.RUNTIME)
@Target({ElementType.TYPE})
@Documented
@Import({FeignClientsRegistrar.class})
public @interface EnableFeignClients {
//略
}
通过 @EnableFeignClients 引入了FeignClientsRegistrar客户端注册类
(2)FeignClientsRegistrar注册类
class FeignClientsRegistrar implements ImportBeanDefinitionRegistrar,
ResourceLoaderAware, EnvironmentAware {
public void registerBeanDefinitions(AnnotationMetadata metadata,
BeanDefinitionRegistry registry) {
this.registerDefaultConfiguration(metadata, registry);
this.registerFeignClients(metadata, registry);
}
}
通过其类结构可知,由于实现了ImportBeanDefinitionRegistrar接口,那么在registerBeanDefinitions()中就会解析和注册BeanDefinition,主要注册的对象类型有两种:
- 注册缺省配置的配置信息
- 注册那些添加了@FeignClient的类或接口 : 这也是我们讨论的重点
public void registerFeignClients(AnnotationMetadata metadata, BeanDefinitionRegistry registry) {
ClassPathScanningCandidateComponentProvider scanner = this.getScanner();
scanner.setResourceLoader(this.resourceLoader);
Map<String, Object> attrs = metadata.getAnnotationAttributes(EnableFeignClients.class.getName());
AnnotationTypeFilter annotationTypeFilter = new AnnotationTypeFilter(FeignClient.class);
Class<?>[] clients = attrs == null ? null : (Class[])((Class[])attrs.get("clients"));
Object basePackages;
if (clients != null && clients.length != 0) {
final Set<String> clientClasses = new HashSet();
basePackages = new HashSet();
Class[] var9 = clients;
int var10 = clients.length;
for(int var11 = 0; var11 < var10; ++var11) {
Class<?> clazz = var9[var11];
((Set)basePackages).add(ClassUtils.getPackageName(clazz));
clientClasses.add(clazz.getCanonicalName());
}
AbstractClassTestingTypeFilter filter = new AbstractClassTestingTypeFilter() {
protected boolean match(ClassMetadata metadata) {
String cleaned = metadata.getClassName().replaceAll("\\$", ".");
return clientClasses.contains(cleaned);
}
};
scanner.addIncludeFilter(new FeignClientsRegistrar.AllTypeFilter(Arrays.asList(filter, annotationTypeFilter)));
} else {
scanner.addIncludeFilter(annotationTypeFilter);
basePackages = this.getBasePackages(metadata);
}
Iterator var17 = ((Set)basePackages).iterator();
while(var17.hasNext()) {
String basePackage = (String)var17.next();
Set<BeanDefinition> candidateComponents = scanner.findCandidateComponents(basePackage);
Iterator var21 = candidateComponents.iterator();
while(var21.hasNext()) {
BeanDefinition candidateComponent = (BeanDefinition)var21.next();
if (candidateComponent instanceof AnnotatedBeanDefinition) {
AnnotatedBeanDefinition beanDefinition = (AnnotatedBeanDefinition)candidateComponent;
AnnotationMetadata annotationMetadata = beanDefinition.getMetadata();
Assert.isTrue(annotationMetadata.isInterface(), "@FeignClient can only be specified on an interface");
Map<String, Object> attributes = annotationMetadata.getAnnotationAttributes(FeignClient.class.getCanonicalName());
String name = this.getClientName(attributes);
this.registerClientConfiguration(registry, name, attributes.get("configuration"));
this.registerFeignClient(registry, annotationMetadata, attributes);
}
}
}
}
该方法主要是扫描类路径,对所有的FeignClient生成对应的 BeanDefinitio 。同时又调用了registerClientConfiguration 注册配置的方法,这里是第二处调用。这里主要是将扫描的目录下,每个项目的配置类加载的容器当中。调用 registerFeignClient 注册对象
(3) 注册FeignClient对象
private void registerFeignClient(BeanDefinitionRegistry registry, AnnotationMetadata annotationMetadata, Map<String, Object> attributes) {
// 1.获取类名称,也就是本例中的FeignService接口
String className = annotationMetadata.getClassName();
// 2.BeanDefinitionBuilder的主要作用就是构建一个AbstractBeanDefinition
// AbstractBeanDefinition类最终被构建成一个BeanDefinitionHolder
// 然后注册到Spring中
// 注意:beanDefinition类为FeignClientFactoryBean,故在Spring获取类的时候实际返回 的是
// FeignClientFactoryBean类
BeanDefinitionBuilder definition = BeanDefinitionBuilder.genericBeanDefinition(FeignClientFactoryBean.class);
this.validate(attributes);
// 3.添加FeignClientFactoryBean的属性,
// 这些属性也都是我们在@FeignClient中定义的属性
definition.addPropertyValue("url", this.getUrl(attributes));
definition.addPropertyValue("path", this.getPath(attributes));
String name = this.getName(attributes);
definition.addPropertyValue("name", name);
definition.addPropertyValue("type", className);
definition.addPropertyValue("decode404", attributes.get("decode404"));
definition.addPropertyValue("fallback", attributes.get("fallback"));
definition.addPropertyValue("fallbackFactory", attributes.get("fallbackFactory"));
definition.setAutowireMode(2);
// 4.设置别名 name就是我们在@FeignClient中定义的name属性
String alias = name + "FeignClient";
AbstractBeanDefinition beanDefinition = definition.getBeanDefinition();
boolean primary = (Boolean)attributes.get("primary");
beanDefinition.setPrimary(primary);
String qualifier = this.getQualifier(attributes);
if (StringUtils.hasText(qualifier)) {
alias = qualifier;
}
// 5.定义BeanDefinitionHolder,
// 在本例中 名称为FeignService,类为FeignClientFactoryBean
BeanDefinitionHolder holder = new BeanDefinitionHolder(beanDefinition, className, new String[]{alias});
BeanDefinitionReaderUtils.registerBeanDefinition(holder, registry);
}
通过分析可知:我们最终是向Spring中注册了一个bean,bean的名称就是类或接口的名称(也就是本例中的FeignService),bean的实现类是FeignClientFactoryBean,其属性设置就是我们在@FeignClient中定义的属性。那么下面我们在Controller中对FeignService的的引入,实际就是引入了FeignClientFactoryBean 类
(4) FeignClientFactoryBean类
们对@EnableFeignClients注解的源码进行了分析,了解到其主要作用就是把带有@FeignClient注解的 类或接口用FeignClientFactoryBean类注册到Spring中。
class FeignClientFactoryBean implements FactoryBean<Object>, InitializingBean,
ApplicationContextAware {
public Object getObject() throws Exception {
return this.getTarget();
}
//略
}
通过 FeignClientFactoryBean 类结构可以发现其实现了FactoryBean类,那么当从ApplicationContext中获取该bean的时候,实际调用的是其getObject()方法。返回调用getTarget()方法
<T> T getTarget() {
FeignContext context = this.beanFactory != null ? (FeignContext)this.beanFactory.getBean(FeignContext.class) : (FeignContext)this.applicationContext.getBean(FeignContext.class);
Builder builder = this.feign(context);
if (!StringUtils.hasText(this.url)) {
if (LOG.isInfoEnabled()) {
LOG.info("For '" + this.name + "' URL not provided. Will try picking an instance via load-balancing.");
}
if (!this.name.startsWith("http")) {
this.url = "http://" + this.name;
} else {
this.url = this.name;
}
this.url = this.url + this.cleanPath();
return this.loadBalance(builder, context, new HardCodedTarget(this.type, this.name, this.url));
} else {
if (StringUtils.hasText(this.url) && !this.url.startsWith("http")) {
this.url = "http://" + this.url;
}
String url = this.url + this.cleanPath();
Client client = (Client)this.getOptional(context, Client.class);
if (client != null) {
if (client instanceof LoadBalancerFeignClient) {
client = ((LoadBalancerFeignClient)client).getDelegate();
}
if (client instanceof FeignBlockingLoadBalancerClient) {
client = ((FeignBlockingLoadBalancerClient)client).getDelegate();
}
if (client instanceof RetryableFeignBlockingLoadBalancerClient) {
client = ((RetryableFeignBlockingLoadBalancerClient)client).getDelegate();
}
builder.client(client);
}
Targeter targeter = (Targeter)this.get(context, Targeter.class);
return targeter.target(this, builder, context, new HardCodedTarget(this.type, this.name, url));
}
}
FeignClientFactoryBean实现了FactoryBean的getObject、getObjectType、isSingleton方法;
实现了InitializingBean的afterPropertiesSet方法;实现了ApplicationContextAware的setApplicationContext方法
getObject调用的是getTarget方法,它从applicationContext取出FeignContext,然后构造Feign.Builder并设置了logger、encoder、decoder、contract,之后通过confifigureFeign根据FeignClientProperties来进一步配置Feign.Builder的retryer、errorDecoder、 request.Options、requestInterceptors、queryMapEncoder、decode404
初步配置完Feign.Builder之后再判断是否需要loadBalance,如果需要则通过loadBalance方法来设置,不需要则在Client是LoadBalancerFeignClient的时候进行unwrap
(5) 发送请求
由上可知,FeignClientFactoryBean.getObject()具体返回的是一个代理类,具体为FeignInvocationHandler
static class FeignInvocationHandler implements InvocationHandler {
private final Target target;
private final Map<Method, MethodHandler> dispatch;
FeignInvocationHandler(Target target, Map<Method, MethodHandler> dispatch) {
this.target = (Target)Util.checkNotNull(target, "target", new Object[0]);
this.dispatch = (Map)Util.checkNotNull(dispatch, "dispatch for %s", new Object[]{target});
}
public Object invoke(Object proxy, Method method, Object[] args) throws Throwable {
if (!"equals".equals(method.getName())) {
if ("hashCode".equals(method.getName())) {
return this.hashCode();
} else {
return "toString".equals(method.getName()) ? this.toString() : ((MethodHandler)this.dispatch.get(method)).invoke(args);
}
} else {
try {
Object otherHandler = args.length > 0 && args[0] != null ? Proxy.getInvocationHandler(args[0]) : null;
return this.equals(otherHandler);
} catch (IllegalArgumentException var5) {
return false;
}
}
}
public boolean equals(Object obj) {
if (obj instanceof ReflectiveFeign.FeignInvocationHandler) {
ReflectiveFeign.FeignInvocationHandler other = (ReflectiveFeign.FeignInvocationHandler)obj;
return this.target.equals(other.target);
} else {
return false;
}
}
public int hashCode() {
return this.target.hashCode();
}
public String toString() {
return this.target.toString();
}
}
- FeignInvocationHandler实现了InvocationHandler,是动态代理的代理类。
- 当执行非Object方法时进入到this.dispatch.get(method)).invoke(args)
- dispatch是一个map集合,根据方法名称获取MethodHandler。具体实现类为SynchronousMethodHandler
public Object invoke(Object[] argv) throws Throwable {
RequestTemplate template = this.buildTemplateFromArgs.create(argv);
Retryer retryer = this.retryer.clone();
while(true) {
try {
return this.executeAndDecode(template);
} catch (RetryableException var5) {
retryer.continueOrPropagate(var5);
if (this.logLevel != Level.NONE) {
this.logger.logRetry(this.metadata.configKey(), this.logLevel);
}
}
}
}
Object executeAndDecode(RequestTemplate template) throws Throwable {
Request request = this.targetRequest(template);
if (this.logLevel != Level.NONE) {
this.logger.logRequest(this.metadata.configKey(), this.logLevel, request);
}
long start = System.nanoTime();
Response response;
try {
response = this.client.execute(request, this.options);
response.toBuilder().request(request).build();
} catch (IOException var15) {
if (this.logLevel != Level.NONE) {
this.logger.logIOException(this.metadata.configKey(), this.logLevel, var15, this.elapsedTime(start));
}
throw FeignException.errorExecuting(request, var15);
}
long elapsedTime = TimeUnit.NANOSECONDS.toMillis(System.nanoTime() - start);
boolean shouldClose = true;
Object var9;
try {
if (this.logLevel != Level.NONE) {
response = this.logger.logAndRebufferResponse(this.metadata.configKey(), this.logLevel, response, elapsedTime);
response.toBuilder().request(request).build();
}
if (Response.class == this.metadata.returnType()) {
Response var18;
if (response.body() == null) {
var18 = response;
return var18;
}
if (response.body().length() != null && (long)response.body().length() <= 8192L) {
byte[] bodyData = Util.toByteArray(response.body().asInputStream());
Response var10 = response.toBuilder().body(bodyData).build();
return var10;
}
shouldClose = false;
var18 = response;
return var18;
}
if (response.status() >= 200 && response.status() < 300) {
if (Void.TYPE == this.metadata.returnType()) {
var9 = null;
return var9;
}
var9 = this.decode(response);
return var9;
}
if (!this.decode404 || response.status() != 404 || Void.TYPE == this.metadata.returnType()) {
throw this.errorDecoder.decode(this.metadata.configKey(), response);
}
var9 = this.decode(response);
} catch (IOException var16) {
if (this.logLevel != Level.NONE) {
this.logger.logIOException(this.metadata.configKey(), this.logLevel, var16, elapsedTime);
}
throw FeignException.errorReading(request, response, var16);
} finally {
if (shouldClose) {
Util.ensureClosed(response.body());
}
}
return var9;
}
- SynchronousMethodHandler内部创建了一个RequestTemplate对象,是Feign中的请求模板对象。内部封装了一次请求的所有元数据。
- retryer中定义了用户的重试策略。
- 调用executeAndDecode方法通过client完成请求处理,client的实现类是
LoadBalancerFeignClient
# 3 服务注册与发现总结
# 3.1 组件的使用方式
# 3.1.1 注册中心
(1)Eureka
- 搭建注册中心
- 引入依赖 spring-cloud-starter-netflix-eureka-server
- 配置EurekaServer
- 通过 @EnableEurekaServer 激活Eureka Server端配置
- 服务注册
- 服务提供者引入 spring-cloud-starter-netflix-eureka-client 依赖
- 通过 eureka.client.serviceUrl.defaultZone 配置注册中心地址
(2)consul
- 搭建注册中心
- 下载安装consul
- 启动consul consul agent -dev
- 服务注册
- 服务提供者引入 spring-cloud-starter-consul-discovery 依赖
- 通过 spring.cloud.consul.host 和 spring.cloud.consul.port 指定Consul Server的请求地址
# 3.1.2 服务调用
(1)Ribbon
- 通过Ribbon结合RestTemplate方式进行服务调用只需要在声明RestTemplate的方法上添加注解
@LoadBalanced即可 - 可以通过
{服务名称}.ribbon.NFLoadBalancerRuleClassName配置负载均衡策略
(2)Feign
- 服务消费者引入 spring-cloud-starter-openfeign 依赖
- 通过 @FeignClient 声明一个调用远程微服务接口
- 启动类上通过 @EnableFeignClients 激活Feign
# 4 微服务架构的高并发问题
通过注册中心已经实现了微服务的服务注册和服务发现,并且通过Ribbon实现了负载均衡,已经借助 Feign可以优雅的进行微服务调用。那么我们编写的微服务的性能怎么样呢,是否存在问题呢?
# 4.1 性能工具Jmetter
Apache JMeter是Apache组织开发的基于Java的压力测试工具。用于对软件做压力测试,它最初被设计用于Web应用测试,但后来扩展到其他测试领域。 它可以用于测试静态和动态资源,例如静态文件、Java 小服务程序、CGI 脚本、Java 对象、数据库、FTP 服务器, 等等。JMeter 可以用于对服务器、网络或对象模拟巨大的负载,来自不同压力类别下测试它们的强度和分析整体性能。另外JMeter能够对应用程序做功能/回归测试,通过创建带有断言的脚本来验证你的程序返回了你期望的结果。为了最大限度的灵活性,JMeter允许使用正则表达式创建断言。
# 4.1.1 安装Jmetter
Jmetter安装十分简单,使用资料中的 apache-jmeter-2.13.zip 完整压缩包,解压找到安装目录下 bin/jmeter.bat 已管理员身份启动即可
# 4.1.2 配置Jmetter
(1)创建新的测试计划
(2)测试计划下创建发起请求的线程组
- 可以配置请求的线程数
- 以及每个请求发送的请求次数
(3)创建http请求模板
(4)配置测试的接口信息
# 4.2 系统负载过高存在的问题
# 4.2.1 问题分析
在微服务架构中,我们将业务拆分成一个个的服务,服务与服务之间可以相互调用,由于网络原因或者自身的原因,服务并不能保证服务的100%可用,如果单个服务出现问题,调用这个服务就会出现网络延迟,此时若有大量的网络涌入,会形成任务累计,导致服务瘫痪。 在SpringBoot程序中,默认使用内置tomcat作为web服务器。单tomcat支持最大的并发请求是有限 的,如果某一接口阻塞,待执行的任务积压越来越多,那么势必会影响其他接口的调用。
# 4.2.2 线程池的形式实现服务隔离
(1) 配置坐标
为了方便实现线以线程池的形式完成资源隔离,需要引入如下依赖
<dependency>
<groupId>com.netflix.hystrix</groupId>
<artifactId>hystrix-metrics-event-stream</artifactId>
<version>1.5.12</version>
</dependency>
<dependency>
<groupId>com.netflix.hystrix</groupId>
<artifactId>hystrix-javanica</artifactId>
<version>1.5.12</version>
</dependency>
(2) 配置线程池
配置HystrixCommand接口的实现类,再实现类中可以对线程池进行配置
public class OrderCommand extends HystrixCommand<String> {
private RestTemplate restTemplate;
private Long id;
public OrderCommand(RestTemplate restTemplate, Long id) {
super(setter());
this.restTemplate = restTemplate;
this.id = id;
}
private static Setter setter() {
// 服务分组
HystrixCommandGroupKey groupKey = HystrixCommandGroupKey.Factory.asKey("order_product");
// 服务标识
HystrixCommandKey commandKey = HystrixCommandKey.Factory.asKey("product");
// 线程池名称
HystrixThreadPoolKey threadPoolKey = HystrixThreadPoolKey.Factory.asKey("order_product_pool");
/**
* 线程池配置 * withCoreSize : 线程池大小为10
* * withKeepAliveTimeMinutes: 线程存活时间15秒
* * withQueueSizeRejectionThreshold :队列等待的阈值为100,超过100执行拒绝 策略
*/
HystrixThreadPoolProperties.Setter threadPoolProperties = HystrixThreadPoolProperties.Setter().withCoreSize(50).withKeepAliveTimeMinutes(15).withQueueSizeRejectionThreshold(100);
// 命令属性配置Hystrix 开启超时
HystrixCommandProperties.Setter commandProperties = HystrixCommandProperties.Setter()
// 采用线程池方式实现服务隔离
.withExecutionIsolationStrategy(HystrixCommandProperties.ExecutionIsolationStrategy.THREAD)
// 禁止
.withExecutionTimeoutEnabled(false);
return HystrixCommand.Setter.withGroupKey(groupKey).andCommandKey(commandKey).andThreadPoolKey(threadPoolKey).andThreadPoolPropertiesDefaults(threadPoolProperties).andCommandPropertiesDefaults(commandProperties);
}
@Override
protected String run() throws Exception {
return restTemplate.getForObject("http://shop-service- product/product/" + id, String.class);
}
@Override
protected String getFallback() {
return "熔断降级";
}
}
(3) 配置调用
修改 OrderController ,使用自定义的OrderCommand完成调用
@Autowired private RestTemplate restTemplate;
@GetMapping("/buy/{id}")
public String order(@PathVariable Long id) throws ExecutionException,
InterruptedException, TimeoutException {
return new OrderCommand(restTemplate,id).execute();
}
# 5 服务熔断Hystrix入门
# 5.1 服务容错的核心知识
# 5.1.1 雪崩效应
在微服务架构中,一个请求需要调用多个服务是非常常见的。如客户端访问A服务,而A服务需要调用B 服务,B服务需要调用C服务,由于网络原因或者自身的原因,如果B服务或者C服务不能及时响应,A服 务将处于阻塞状态,直到B服务C服务响应。此时若有大量的请求涌入,容器的线程资源会被消耗完毕, 导致服务瘫痪。服务与服务之间的依赖性,故障会传播,造成连锁反应,会对整个微服务系统造成灾难 性的严重后果,这就是服务故障的“雪崩”效应。

雪崩是系统中的蝴蝶效应导致其发生的原因多种多样,有不合理的容量设计,或者是高并发下某一个方 法响应变慢,亦或是某台机器的资源耗尽。从源头上我们无法完全杜绝雪崩源头的发生,但是雪崩的根 本原因来源于服务之间的强依赖,所以我们可以提前评估,做好熔断,隔离,限流。
# 5.1.2 服务隔离
顾名思义,它是指将系统按照一定的原则划分为若干个服务模块,各个模块之间相对独立,无强依赖。 当有故障发生时,能将问题和影响隔离在某个模块内部,而不扩散风险,不波及其它模块,不影响整体 的系统服务。
# 5.1.3 熔断降级
熔断这一概念来源于电子工程中的断路器(Circuit Breaker)。在互联网系统中,当下游服务因访问压 力过大而响应变慢或失败,上游服务为了保护系统整体的可用性,可以暂时切断对下游服务的调用。这 种牺牲局部,保全整体的措施就叫做熔断。
所谓降级,就是当某个服务熔断之后,服务器将不再被调用,此时客户端可以自己准备一个本地的 fallback回调,返回一个缺省值。 也可以理解为兜底
# 5.1.4 服务限流
限流可以认为服务降级的一种,限流就是限制系统的输入和输出流量已达到保护系统的目的。一般来说 系统的吞吐量是可以被测算的,为了保证系统的稳固运行,一旦达到的需要限制的阈值,就需要限制流 量并采取少量措施以完成限制流量的目的。比方:推迟解决,拒绝解决,或者者部分拒绝解决等等。
# 5.2 Hystrix介绍
Hystrix是由Netflix开源的一个延迟和容错库,用于隔离访问远程系统、服务或者第三方库,防止级联失 败,从而提升系统的可用性与容错性。Hystrix主要通过以下几点实现延迟和容错。
- 包裹请求:使用HystrixCommand包裹对依赖的调用逻辑,每个命令在独立线程中执行。这使用了设计模式中的“命令模式”。
- 跳闸机制:当某服务的错误率超过一定的阈值时,Hystrix可以自动或手动跳闸,停止请求该服务一段时间。
- 资源隔离:Hystrix为每个依赖都维护了一个小型的线程池(或者信号量)。如果该线程池已满,发往该依赖的请求就被立即拒绝,而不是排队等待,从而加速失败判定。
- 监控:Hystrix可以近乎实时地监控运行指标和配置的变化,例如成功、失败、超时、以及被拒绝的请求等。
- 回退机制:当请求失败、超时、被拒绝,或当断路器打开时,执行回退逻辑。回退逻辑由开发人员自行提供,例如返回一个缺省值。
- 自我修复:断路器打开一段时间后,会自动进入“半开”状态。
# 5.3 Rest实现服务熔断
(1)复制 shop_service_order 项目并命名为 shop_service_order_rest_hystrix
略
(2)配置依赖
在 shop_service_order_rest_hystrix 工程中添加Hystrix的相关依赖
<dependency>
<groupId>org.springframework.cloud</groupId>
<artifactId>spring-cloud-starter-netflix-hystrix</artifactId>
</dependency>
(3)开启熔断
在启动类 OrderApplication 中添加 @EnableCircuitBreaker 注解开启对熔断器的支持。
@EntityScan("cn.itcast.entity")
//@EnableCircuitBreaker //开启熔断器
//@SpringBootApplication
@SpringCloudApplication
public class OrderApplication {
//创建RestTemplate对象
@Bean
@LoadBalanced
public RestTemplate restTemplate() {
return new RestTemplate();
}
public static void main(String[] args) {
SpringApplication.run(OrderApplication.class, args);
}
}
可以看到,我们类上的注解越来越多,在微服务中,经常会引入上面的三个注解,于是Spring就提供了一个组合注解:@SpringCloudApplication
(4)配置熔断降级业务逻辑
@RestController
@RequestMapping("/order")
public class OrderController {
@Autowired
private RestTemplate restTemplate;
//下订单
@GetMapping("/product/{id}")
@HystrixCommand(fallbackMethod = "orderFallBack")
public Product findProduct(@PathVariable Long id) {
return restTemplate.getForObject("http://shop-service-product/product/1", Product.class);
}
//降级方法
public Product orderFallBack(Long id) {
Product product = new Product();
product.setId(-1l);
product.setProductName("熔断:触发降级方法");
return product;
}
}
有代码可知,为 findProduct 方法编写一个回退方法findProductFallBack,该方法与 findProduct 方 法具有相同的参数与返回值类型,该方法返回一个默认的错误信息。在 Product 方法上,使用注解@HystrixCommand的fallbackMethod属性,指定熔断触发的降级方法是 findProductFallBack 。
- 因为熔断的降级逻辑方法必须跟正常逻辑方法保证:相同的参数列表和返回值声明。
- 在 findProduct 方法上 HystrixCommand(fallbackMethod = "findProductFallBack") 用来声明一个降级逻辑的方法
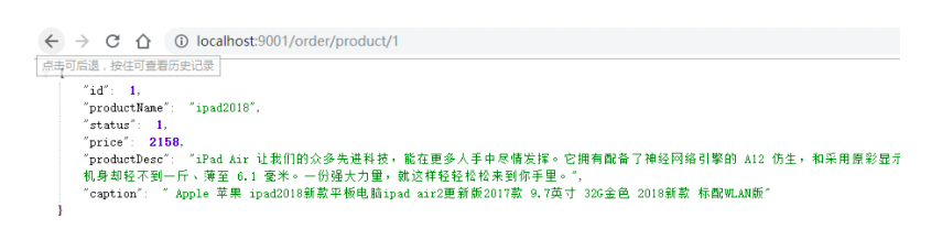
当 shop-service-product 微服务正常时,浏览器访问 http://localhost:9001/order/product/1

可以正常调用服务提供者获取数据。当将商品微服务停止时继续访问

此时Hystrix配置已经生效进入熔断降级方法。
默认的Fallback
我们刚才把fallback写在了某个业务方法上,如果这样的方法很多,那岂不是要写很多。所以我们可以 把Fallback配置加在类上,实现默认fallback:

超时设置
在之前的案例中,请求在超过1秒后都会返回错误信息,这是因为Hystix的默认超时时长为1,我们可以 通过配置修改这个值:
hystrix:
command:
default:
execution:
isolation:
thread:
timeoutInMilliseconds: 2000
# 5.4 Feign实现服务熔断
SpringCloud Fegin默认已为Feign整合了hystrix,所以添加Feign依赖后就不用在添加hystrix,那么怎 么才能让Feign的熔断机制生效呢,只要按以下步骤开发:
(1)复制 shop_service_order 项目并命名为 shop_service_order_feign_hystrix
略
(2)修改application.yml在Fegin中开启hystrix 在Feign中已经内置了hystrix,但是默认是关闭的需要在工程的 application.yml 中开启对hystrix的支持
feign:
hystrix: #在feign中开启hystrix熔断
enabled: true
(3)配置FeignClient接口的实现类
基于Feign实现熔断降级,那么降级方法需要配置到FeignClient接口的实现类中
/**
* 实现自定义的ProductFeginClient接口
* 在接口实现类中编写熔断降级方法
*/
@Component public class ProductFeginClientCallBack implements ProductFeginClient {
/*** 降级方法 */
public Product findById(Long id) {
Product product = new Product(); product.setId(-1l);
product.setProductName("熔断:触发降级方法");
return product;
}
}
(4)修改FeignClient添加hystrix熔断
在@FeignClient注解中添加降级方法
//指定需要调用的微服务名称
@FeignClient(name="shop-service-product",fallback = ProductFeginClientCallBack.class)
public interface ProductFeginClient {
//调用的请求路径 @RequestMapping(value = "/product/{id}",method = RequestMethod.GET)
public Product findById(@PathVariable("id") Long id);
}
@FeignClient注解中以fallback声明降级方法
# 6 服务熔断Hystrix高级
我们知道,当请求失败,被拒绝,超时的时候,都会进入到降级方法中。但进入降级方法并不意味着断 路器已经被打开。那么如何才能了解断路器中的状态呢?
# 6.1 Hystrix的监控平台
除了实现容错功能,Hystrix还提供了近乎实时的监控,HystrixCommand和 HystrixObservableCommand在执行时,会生成执行结果和运行指标。比如每秒的请求数量,成功数 量等。这些状态会暴露在Actuator提供的/health端点中。只需为项目添加 spring-boot-actuator 依 赖,重启项目,访问http://localhost:9001/actuator/hystrix.stream ,即可看到实时的监控数据。
# 6.1.1 搭建Hystrix DashBoard监控
刚刚讨论了Hystrix的监控,但访问/hystrix.stream接口获取的都是已文字形式展示的信息。很难通过文 字直观的展示系统的运行状态,所以Hystrix官方还提供了基于图形化的DashBoard(仪表板)监控平 台。Hystrix仪表板可以显示每个断路器(被@HystrixCommand注解的方法)的状态。 (1)导入依赖
<dependency>
<groupId>org.springframework.boot</groupId>
<artifactId>spring-boot-starter-actuator</artifactId>
</dependency>
<dependency>
<groupId>org.springframework.cloud</groupId>
<artifactId>spring-cloud-starter-netflix-hystrix</artifactId>
</dependency>
<dependency>
<groupId>org.springframework.cloud</groupId>
<artifactId>spring-cloud-starter-netflix-hystrix-dashboard</artifactId>
</dependency>
(2)添加EnableHystrixDashboard 注解
在启动类使用@EnableHystrixDashboard注解激活仪表盘项目
@EnableHystrixDashboard
public class OrderApplication {
public static void main(String[] args) {
SpringApplication.run(OrderApplication.class, args);
}
}
(3)访问测试
输入监控断点展示监控的详细数据

# 6.1.2断路器聚合监控Turbine
在微服务架构体系中,每个服务都需要配置Hystrix DashBoard监控。如果每次只能查看单个实例的监 控数据,就需要不断切换监控地址,这显然很不方便。要想看这个系统的Hystrix Dashboard数据就需 要用到Hystrix Turbine。Turbine是一个聚合Hystrix 监控数据的工具,他可以将所有相关微服务的 Hystrix 监控数据聚合到一起,方便使用。引入Turbine后,整个监控系统架构如下:
(1) 搭建TurbineServer
创建工程 shop_hystrix_turbine 引入相关坐标
<dependency>
<groupId>org.springframework.cloud</groupId>
<artifactId>spring-cloud-starter-netflix-turbine</artifactId>
</dependency>
<dependency>
<groupId>org.springframework.cloud</groupId>
<artifactId>spring-cloud-starter-netflix-hystrix</artifactId>
</dependency>
<dependency>
<groupId>org.springframework.cloud</groupId>
<artifactId>spring-cloud-starter-netflix-hystrix-dashboard</artifactId>
</dependency>
(2) 配置多个微服务的hystrix监控
在application.yml的配置文件中开启turbine并进行相关配置
server:
port: 8031
spring:
application:
name: microservice-hystrix-turbine
eureka:
client:
service-url:
defaultZone: http://localhost:8761/eureka/
instance:
prefer-ip-address: true
turbine: # 要监控的微服务列表,多个用,分隔
appConfig: shop-service-order
clusterNameExpression: "'default'"
- eureka相关配置 : 指定注册中心地址
- turbine相关配置:指定需要监控的微服务列表
turbine会自动的从注册中心中获取需要监控的微服务,并聚合所有微服务中的 /hystrix.stream 数据
(3)配置启动类
作为一个独立的监控项目,需要配置启动类,开启HystrixDashboard监控平台,并激活Turbine
@SpringBootApplication
@EnableTurbine
@EnableHystrixDashboard
public class TurbineServerApplication {
public static void main(String[] args) {
SpringApplication.run(TurbineServerApplication.class, args);
}
}
(4) 测试
浏览器访问 http://localhost:8031/hystrix 展示HystrixDashboard。并在url位置输入 http://localhost:8031/turbine.stream,动态根据turbine.stream数据展示多个微服务的监控数据

# 6.2 熔断器的状态
熔断器有三个状态 CLOSED 、 OPEN 、 HALF_OPEN 熔断器默认关闭状态,当触发熔断后状态变更为 OPEN ,在等待到指定的时间,Hystrix会放请求检测服务是否开启,这期间熔断器会变为 HALF_OPEN 半 开启状态,熔断探测服务可用则继续变更为 CLOSED 关闭熔断器。
- Closed:关闭状态(断路器关闭),所有请求都正常访问。代理类维护了最近调用失败的次数,如果某次调用失败,则使失败次数加1。如果最近失败次数超过了在给定时间内允许失败的阈值,则代理类切换到断开(Open)状态。此时代理开启了一个超时时钟,当该时钟超过了该时间,则切换到半断开(Half-Open)状态。该超时时间的设定是给了系统一次机会来修正导致调用失败的错误。
- Open:打开状态(断路器打开),所有请求都会被降级。Hystix会对请求情况计数,当一定时间内失败请求百分比达到阈值,则触发熔断,断路器会完全关闭。默认失败比例的阈值是50%,请求次数最少不低于20次。
- Half Open:半开状态,open状态不是永久的,打开后会进入休眠时间(默认是5S)。随后断路器会自动进入半开状态。此时会释放1次请求通过,若这个请求是健康的,则会关闭断路器,否则继续保持打开,再次进行5秒休眠计时。
为了能够精确控制请求的成功或失败,我们在 shop_service_product 的调用业务中加入一段逻辑:
@GetMapping("/{id}")
public Product findById(@PathVariable Long id) {
if(id !=1 ) {
throw new RuntimeException("太忙了");
}
return productService.findById(id);
}
这样如果参数是id为1,一定失败,其它情况都成功。 我们准备两个请求窗口:
- 一个请求:http://localhost:8080/consumer/1,注定失败
- 一个请求:http://localhost:8080/consumer/2,肯定成功
熔断器的默认触发阈值是20次请求,不好触发。休眠时间时5秒,时间太短,不易观察,为了测试方 便,我们可以通过配置修改熔断策略:
circuitBreaker.requestVolumeThreshold=5
circuitBreaker.sleepWindowInMilliseconds=10000
circuitBreaker.errorThresholdPercentage=50
解读:
- requestVolumeThreshold:触发熔断的最小请求次数,默认20
- errorThresholdPercentage:触发熔断的失败请求最小占比,默认50%
- sleepWindowInMilliseconds:熔断多少秒后去尝试请求
当我们疯狂访问id为1的请求时(超过10次),就会触发熔断。断路器会端口,一切请求都会被降级处理。 此时你访问id为2的请求,会发现返回的也是失败,而且失败时间很短,只有20毫秒左右:

# 6.3 熔断器的隔离策略
微服务使用Hystrix熔断器实现了服务的自动降级,让微服务具备自我保护的能力,提升了系统的稳定 性,也较好的解决雪崩效应。其使用方式目前支持两种策略:
- 线程池隔离策略:使用一个线程池来存储当前的请求,线程池对请求作处理,设置任务返回处理超时时间,堆积的请求堆积入线程池队列。这种方式需要为每个依赖的服务申请线程池,有一定的资源消耗,好处是可以应对突发流量(流量洪峰来临时,处理不完可将数据存储到线程池队里慢慢处理)
- 信号量隔离策略:使用一个原子计数器(或信号量)来记录当前有多少个线程在运行,请求来先判断计数器的数值,若超过设置的最大线程个数则丢弃改类型的新请求,若不超过则执行计数操作请求来计数器+1,请求返回计数器-1。这种方式是严格的控制线程且立即返回模式,无法应对突发流量(流量洪峰来临时,处理的线程超过数量,其他的请求会直接返回,不继续去请求依赖的服务)
线程池和型号量两种策略功能支持对比如下:
hystrix.command.default.execution.isolation.strategy: 配置隔离策略ExecutionIsolationStrategy.SEMAPHORE信号量隔离ExecutionIsolationStrategy.THREAD线程池隔离
hystrix.command.default.execution.isolation.maxConcurrentRequests: 最大信号量上限
# 6.4 Hystrix的核心源码
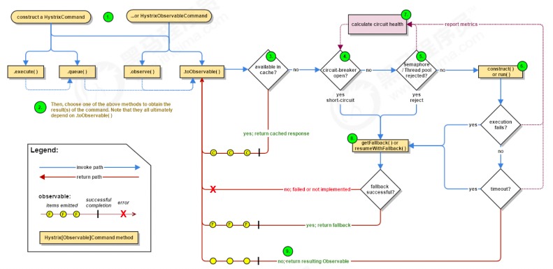
Hystrix 底层基于 RxJava,RxJava 是响应式编程开发库,因此Hystrix的整个实现策略简单说即:把一 个HystrixCommand封装成一个Observable(待观察者),针对自身要实现的核心功能,对Observable进行各种装饰,并在订阅各步装饰的Observable,以便在指定事件到达时,添加自己的业务。
Hystrix主要有4种调用方式:
- toObservable() 方法 :未做订阅,只是返回一个Observable 。
- observe() 方法 :调用 #toObservable() 方法,并向 Observable 注册 rx.subjects.ReplaySubject发起订阅。
- queue() 方法 :调用 #toObservable() 方法的基础上,调用:Observable#toBlocking() 和BlockingObservable#toFuture() 返回 Future 对象 execute() 方法 :调用 #queue() 方法的基础上,调用 Future#get() 方法,同步返回 #run() 的执行结果。
主要的执行逻辑:
- 每次调用创建一个新的HystrixCommand,把依赖调用封装在run()方法中.
- 执行execute()/queue做同步或异步调用.
- 判断熔断器(circuit-breaker)是否打开,如果打开跳到步骤8,进行降级策略,如果关闭进入步骤.
- 判断线程池/队列/信号量是否跑满,如果跑满进入降级步骤8,否则继续后续步骤.
- 调用HystrixCommand的run方法.运行依赖逻辑,依赖逻辑调用超时,进入步骤8.
- 判断逻辑是否调用成功。返回成功调用结果;调用出错,进入步骤8.
- 计算熔断器状态,所有的运行状态(成功, 失败, 拒绝,超时)上报给熔断器,用于统计从而判断熔断器状态.
- getFallback()降级逻辑。以下四种情况将触发getFallback调用:
- run()方法抛出非HystrixBadRequestException异常。
- run()方法调用超时
- 熔断器开启拦截调用
- 线程池/队列/信号量是否跑满
- 没有实现getFallback的Command将直接抛出异常,fallback降级逻辑调用成功直接返回,降级逻辑调用失败抛出异常.
- 返回执行成功结果
# 6.4.1 HystrixCommand注解
在实际应用过程通过@HystrixCommand注解能够更加简单快速的实现Hystrix的应用,那么我们就直接 从@HystrixCommand注解入手,其中包含了诸多参数配置,如执行隔离策略,线程池定义等,这些参 数就不一一说明了,我们来看看其是如何实现服务降级的。
public @interface HystrixCommand {
String groupKey() default "";
String commandKey() default "";
String threadPoolKey() default "";
String fallbackMethod() default "";
HystrixProperty[] commandProperties() default {};
HystrixProperty[] threadPoolProperties() default {};
Class<? extends Throwable>[] ignoreExceptions() default {};
ObservableExecutionMode observableExecutionMode() default ObservableExecutionMode.EAGER;
HystrixException[] raiseHystrixExceptions() default {};
String defaultFallback() default "";
}
其定义了fallbackMethod方法名,正如其名,其提供了一个定义回退方法映射,在异常触发时此方法名对应的method将被触发执行,从而实现服务的降级。那么@HystrixCommand注解又是如何被执行的呢,我们找到 HystrixCommandAspect.java ,其切点定义如下
@Aspect public class HystrixCommandAspect { private static final Map<HystrixCommandAspect.HystrixPointcutType, HystrixCommandAspect.MetaHolderFactory> META_HOLDER_FACTORY_MAP; public HystrixCommandAspect() { 可以看到被 @HystrixCommand 注解的方法将会执行切面处理。
@Aspect public class HystrixCommandAspect {
private static final Map<HystrixCommandAspect.HystrixPointcutType, HystrixCommandAspect.MetaHolderFactory> META_HOLDER_FACTORY_MAP;
public HystrixCommandAspect() {
}
@Pointcut("@annotation(com.netflix.hystrix.contrib.javanica.annotation.HystrixC ommand)")
public void hystrixCommandAnnotationPointcut() {
}
@Pointcut("@annotation(com.netflix.hystrix.contrib.javanica.annotation.HystrixC ollapser)")
public void hystrixCollapserAnnotationPointcut() {
}
@Around("hystrixCommandAnnotationPointcut() || hystrixCollapserAnnotationPointcut()")
public Object methodsAnnotatedWithHystrixCommand(ProceedingJoinPoint joinPoint) throws Throwable {
//略
}
可以看到被 @HystrixCommand 注解的方法将会执行切面处理。
6.4.2 环绕通知增强
在HystrixCommandAspect的methodsAnnotatedWithHystrixCommand方法中我们可以看到如下
@Around("hystrixCommandAnnotationPointcut() || hystrixCollapserAnnotationPointcut()")
public Object methodsAnnotatedWithHystrixCommand(ProceedingJoinPoint joinPoint) throws Throwable {
Method method = AopUtils.getMethodFromTarget(joinPoint);
Validate.notNull(method, "failed to get method from joinPoint: %s", new Object[]{joinPoint});
if (method.isAnnotationPresent(HystrixCommand.class) && method.isAnnotationPresent(HystrixCollapser.class)) {
throw new IllegalStateException("method cannot be annotated with HystrixCommand and HystrixCollapser annotations at the same time");
} else {
HystrixCommandAspect.MetaHolderFactory metaHolderFactory = (HystrixCommandAspect.MetaHolderFactory)META_HOLDER_FACTORY_MAP.get(HystrixCommandAspect.HystrixPointcutType.of(method));
MetaHolder metaHolder = metaHolderFactory.create(joinPoint);
HystrixInvokable invokable = HystrixCommandFactory.getInstance().create(metaHolder);
ExecutionType executionType = metaHolder.isCollapserAnnotationPresent() ? metaHolder.getCollapserExecutionType() : metaHolder.getExecutionType();
try {
Object result;
if (!metaHolder.isObservable()) {
result = CommandExecutor.execute(invokable, executionType, metaHolder);
} else {
result = this.executeObservable(invokable, executionType, metaHolder);
}
return result;
} catch (HystrixBadRequestException var9) {
throw (Throwable)(var9.getCause() != null ? var9.getCause() : var9);
} catch (HystrixRuntimeException var10) {
throw this.hystrixRuntimeExceptionToThrowable(metaHolder, var10);
}
}
}
此方法通过环绕通知的形式对目标方法进行增强,主要作用如下:
- HystrixInvokable:定义了后续真正执行HystrixCommand的GenericCommand实例
- 定义metaHolder,包含了当前被注解方法的所有相关有效信息
- 执行方法: 在进入执行体前,其有一个判断条件,判断其是否是一个Observable模式(在Hystrix中,其实现大量依赖RXJAVA,会无处不在的看到Observable,其是一种观察者模式的实现,具体可以到RxJava项目官方做更多了解)
# 7 服务熔断Hystrix的替换方案
18年底Netflix官方宣布Hystrix 已经足够稳定,不再积极开发 Hystrix,该项目将处于维护模式。就目前来看Hystrix是比较稳定的,并且Hystrix只是停止开发新的版本,并不是完全停止维护,Bug什么的依然会维护的。因此短期内,Hystrix依然是继续使用的。但从长远来看,Hystrix总会达到它的生命周期,那么Spring Cloud生态中是否有替代产品呢?
# 7.1 替换方案介绍
Alibaba Sentinel
Sentinel 是阿里巴巴开源的一款断路器实现,目前在Spring Cloud的孵化器项目Spring Cloud Alibaba 中的一员Sentinel本身在阿里内部已经被大规模采用,非常稳定。因此可以作为一个较好的替代品。
Resilience4J
Resilicence4J 一款非常轻量、简单,并且文档非常清晰、丰富的熔断工具,这也是Hystrix官方推荐的替代产品。不仅如此,Resilicence4j还原生支持Spring Boot 1.x/2.x,而且监控也不像Hystrix一样弄Dashboard/Hystrix等一堆轮子,而是支持和Micrometer(Pivotal开源的监控门面,Spring Boot 2.x中的Actuator就是基于Micrometer的)、prometheus(开源监控系统,来自谷歌的论文)、以及Dropwizard metrics(Spring Boot曾经的模仿对象,类似于Spring Boot)进行整合。
# 7.2 Sentinel概述
# 7.2.1 Sentinel简介
随着微服务的流行,服务和服务之间的稳定性变得越来越重要。Sentinel 以流量为切入点,从流量控制、熔断降级、系统负载保护等多个维度保护服务的稳定性。
Sentinel 具有以下特征:
- 丰富的应用场景:Sentinel 承接了阿里巴巴近 10 年的双十一大促流量的核心场景,例如秒杀(即突发流量控制在系统容量可以承受的范围)、消息削峰填谷、集群流量控制、实时熔断下游不可用应用等。
- 完备的实时监控:Sentinel 同时提供实时的监控功能。您可以在控制台中看到接入应用的单台机器秒级数据,甚至 500 台以下规模的集群的汇总运行情况。
- 广泛的开源生态:Sentinel 提供开箱即用的与其它开源框架/库的整合模块,例如与 SpringCloud、Dubbo、gRPC 的整合。您只需要引入相应的依赖并进行简单的配置即可快速地接入Sentinel。
- 完善的 SPI 扩展点:Sentinel 提供简单易用、完善的 SPI 扩展接口。您可以通过实现扩展接口来快 速地定制逻辑。例如定制规则管理、适配动态数据源等。
Sentinel 的主要特性:
# 7.2.2 Sentinel与Hystrix的区别
| Sentinel | Hystrix | resilience4j | |
|---|---|---|---|
| 隔离策略 | 信号量隔离(并发线程数限流) | 线程池隔离/信号量隔离 | 信号量隔离 |
| 熔断降级策略 | 基于响应时间、异常比率、异常数 | 基于异常比率 | 基于异常比率、响应时间 |
| 实时统计实现 | 滑动窗口(LeapArray) | 滑动窗口(基于 RxJava) | Ring Bit Buffer |
| 动态规则配置 | 支持多种数据源 | 支持多种数据源 | 有限支持 |
| 扩展性 | 多个扩展点 | 插件的形式 | 接口的形式 |
| 基于注解的支持 | 支持 | 支持 | 支持 |
| 限流 | 基于 QPS,支持基于调用关系的限流 | 有限的支持 | Rate Limiter |
| 流量整形 | 支持预热模式、匀速器模式、预热排队模式 | 不支持 | 简单的 Rate Limiter模式 |
| 系统自适应保护 | 支持 | 不支持 | 支持 |
| 控制台 | 提供开箱即用的控制台,可配置规则、查看秒级监控、机器发现等 | 简单的监控查看 | 不提供控制台,可对接其它监控系统 |
Sentinel 不支持线程池隔离;信号量隔离对应 Sentinel 中的线程数限流,详见此 处 熔断器 Sentinel 支持按平均响应时间、异常比率、异常数来进行熔断降级。从 Hystrix 的 异常比率熔断迁移的步骤详见此处 Command 创建 直接使用 Sentinel SphU API 定义资源即可,资源定义与规则配置分离,详见此处 规则配置 在 Sentinel 中可通过 API 硬编码配置规则,也支持多种动态规则源 注解支持 Sentinel 也提供注解支持,可以很方便地迁移,详见此处 开源框架支 持 Sentinel 提供 Servlet、Dubbo、Spring Cloud、gRPC 的适配模块,开箱即用; 若之前使用 Spring Cloud Netflix,可迁移至 Spring Cloud Alibaba
# 7.2.3 迁移方案
Sentinel (opens new window)官方提供了详细的由Hystrix 迁移到Sentinel 的方法
| Hystrix 功 能 | 迁移方案 |
|---|---|
| 线程池隔离/信号量隔离 | Sentinel 不支持线程池隔离;信号量隔离对应 Sentinel 中的线程数限流,详见此处 (opens new window) |
| 熔断器 | Sentinel 支持按平均响应时间、异常比率、异常数来进行熔断降级。从 Hystrix 的异常比率熔断迁移的步骤详见此处 (opens new window) |
| Command创建 | 直接使用 Sentinel SphU API 定义资源即可,资源定义与规则配置分离,详见此处 (opens new window) |
| 规则配置 | 在 Sentinel 中可通过 API 硬编码配置规则,也支持多种动态规则源 |
| 注解支持 | Sentinel 也提供注解支持,可以很方便地迁移,详见此处 (opens new window) |
| 开源框架支持 | Sentinel 提供 Servlet、Dubbo、Spring Cloud、gRPC 的适配模块,开箱即用;若之前使用 Spring Cloud Netflflix,可迁移至 Spring Cloud Alibaba |
# 7.2.4 名词解释
Sentinel 可以简单的分为 Sentinel 核心库和 Dashboard。核心库不依赖 Dashboard,但是结合 Dashboard 可以取得最好的效果。 使用 Sentinel 来进行熔断保护,主要分为几个步骤:
- 定义资源
- 定义规则
- 检验规则是否生效
资源:可以是任何东西,一个服务,服务里的方法,甚至是一段代码。
规则:Sentinel 支持以下几种规则:流量控制规则、熔断降级规则、系统保护规则、来源访问控制规则 和 热点参数规则。Sentinel 的所有规则都可以在内存态中动态地查询及修改,修改之后立即生效
先把可能需要保护的资源定义好,之后再配置规则。也可以理解为,只要有了资源,我们就可以在任何时候灵活地定义各种流量控制规则。在编码的时候,只需要考虑这个代码是否需要保护,如果需要保护,就将之定义为一个资源。
# 7.3 Sentinel中的管理控制台
# 7.3.1 下载启动控制台
(1)获取 Sentinel 控制台 您可以从官方网站中下载最新版本的控制台 jar 包,下载地址如下: https://github.com/alibaba/Sentinel/releases/download/1.6.3/sentinel-dashboard-1.6.3.jar (2)启动
使用如下命令启动控制台:
java -Dserver.port=8080 -Dcsp.sentinel.dashboard.server=localhost:8080 - Dproject.name=sentinel-dashboard -jar sentinel-dashboard.jar
其中 -Dserver.port=8080 用于指定 Sentinel 控制台端口为 8080 。
从 Sentinel 1.6.0 起,Sentinel 控制台引入基本的登录功能,默认用户名和密码都是 sentinel 。可以
参考 鉴权模块文档 配置用户名和密码。
启动 Sentinel 控制台需要 JDK 版本为 1.8 及以上版本。
# 7.3.2 客户端能接入控制台
控制台启动后,客户端需要按照以下步骤接入到控制台。
(1) 引入JAR包
客户端需要引入 Transport 模块来与 Sentinel 控制台进行通信。可以通过 pom.xml 引入 JAR 包:
<dependency>
<groupId>com.alibaba.csp</groupId>
<artifactId>sentinel-transport-simple-http</artifactId>
</dependency>
(2)配置启动参数
在工程的application.yml中添加Sentinel 控制台配置信息
spring:
cloud:
sentinel:
transport:
dashboard: localhost:8080
这里的 spring.cloud.sentinel.transport.dashboard 配置控制台的请求路径。
# 7.3.3 查看机器列表以及健康情况
默认情况下Sentinel 会在客户端首次调用的时候进行初始化,开始向控制台发送心跳包。也可以配置
sentinel.eager=true ,取消Sentinel控制台懒加载。
打开浏览器即可展示Sentinel的管理控制台
# 7.4 基于Sentinel的服务保护
# 7.4.1 通用资源保护
(1) 案例准备
复制工程 shop_service_order 并命名为 shop_service_order_rest_sentinel
(2)引入依赖
需要注意SpringCloud-Alibaba与SpringCloud的版本关系
父工程引入alibaba实现的SpringCloud
<dependency>
<groupId>com.alibaba.cloud</groupId>
<artifactId>spring-cloud-alibaba-dependencies</artifactId>
<version>2.1.0.RELEASE</version>
<type>pom</type>
<scope>import</scope>
</dependency>
子工程中引入sentinel
<dependency>
<groupId>com.alibaba.cloud</groupId>
<artifactId>spring-cloud-starter-alibaba-sentinel</artifactId>
</dependency>
(3) 配置熔断降级方法
@GetMapping("/buy/{id}")
@SentinelResource(value="order",blockHandler = "orderblockHandler",fallback = "orderfallback")
public Product order(@PathVariable Long id) {
return restTemplate.getForObject("http://shop-service- product/product/1", Product.class); }
//降级方法
public Product orderblockHandler(Long id) {
Product product = new Product();
product.setId(-1l);
product.setProductName("触发熔断降级方法"); return product; }
//降级方法
public Product orderfallback(Long id) {
Product product = new Product();
product.setId(-1l);
product.setProductName("触发抛出异常方法");
return product;
}
在需要被保护的方法上使用@SentinelResource注解进行熔断配置。与Hystrix不同的是,Sentinel对抛
出异常和熔断降级做了更加细致的区分,通过 blockHandler 指定熔断降级方法,通过 fallback 指定
触发异常执行的降级方法。对于@SentinelResource的其他配置如下表:
| 属性 | 作用 | 是否必须 |
|---|---|---|
| value | 资源名称 | 是 |
| entryType | entry类型,标记流量的方向,取值IN/OUT,默认是OUT | 否 |
| blockHandler | 处理BlockException的函数名称。函数要求: 1.必须是 public 2.返回类型与原方法一致 3. 参数类型需要和原方法相匹配,并在最后加BlockException 类型的参数。 4. 默认需和原方法在同一个类中。若希望使用其他类的函数,可配置 blockHandlerClass ,并指定blockHandlerClass里面的方法。 | 否 |
| blockHandlerClass | 存放blockHandler的类。对应的处理函数必须static修饰,否则无法解析,其他要求:同blockHandler。 | 否 |
| fallback | 用于在抛出异常的时候提供fallback处理逻辑。fallback函数可以针对所有类型的异常(除了exceptionsToIgnore 里面排除掉的异常类型)进行处理。函数要求: 1. 返回类型与原方法一致 2. 参数类型需要和原方法相匹配,Sentinel 1.6开始,也可在方法最后加 Throwable 类型的参数。 3.默认需和原方法在同一个类中。若希望使用其他类的函数,可配置 fallbackClass ,并指定fallbackClass里面的方法。 | 否 |
| fallbackClass【1.6】 | 存放fallback的类。对应的处理函数必须static修饰,否则无法解析,其他要求:同fallback。 | 否 |
| defaultFallback【1.6】 | 用于通用的 fallback 逻辑。默认fallback函数可以针对所有类型的异常(除了exceptionsToIgnore 里面排除掉的异常类型)进行处理。若同时配置了 fallback 和defaultFallback,以fallback为准。函数要求:1. 返回类型与原方法一致 2. 方法参数列表为空,或者有一个 Throwable 类型的参数。 3. 默认需要和原方法在同一个类中。若希望使用其他类的函数,可配置 fallbackClass ,并指定fallbackClass 里面的方法。 | 否 |
| exceptionsToIgnore【1.6】 | 指定排除掉哪些异常。排除的异常不会计入异常统计,也不会进入fallback逻辑,而是原样抛出 | 否 |
| exceptionsToTrace | 需要trace的异常 | Throwable |
注:1.6.0 之前的版本 fallback 函数只针对降级异常( DegradeException )进行处理,不能针对业务异常进行处理。
特别地,若 blockHandler 和 fallback 都进行了配置,则被限流降级而抛出 BlockException 时只会进入 blockHandler 处理逻辑。若未配置 blockHandler 、 fallback 和 defaultFallback ,则被限流降级时会将 BlockException 直接抛出。
# 7.4.2 Rest实现熔断
Spring Cloud Alibaba Sentinel 支持对 RestTemplate 的服务调用使用 Sentinel 进行保护,在构造 RestTemplate bean的时候需要加上 @SentinelRestTemplate 注解。
@Bean
@LoadBalanced
@SentinelRestTemplate(fallback = "handleFallback", fallbackClass = ExceptionUtil.class, blockHandler="handleBlock",blockHandlerClass=ExceptionUtil.class)
public RestTemplate getRestTemplate() {
return new RestTemplate();
}
@SentinelRestTemplate注解的属性支持限流(blockHandler,blockHandlerClass)和降级(fallback,fallbackClass)的处理。- 其中
blockHandler或fallback属性对应的方法必须是对应blockHandlerClass或fallbackClass属性中的静态方法。 - 该方法的参数跟返回值跟
org.springframework.http.client.ClientHttpRequestInterceptor#interceptor方法一 致,其中参数多出了一个BlockException参数用于获取 Sentinel 捕获的异常。
比如上述 @SentinelRestTemplate 注解中 ExceptionUtil 的 handleException 属性对应的方法声明如下:
/**
* 熔断降级
*/
public class ExceptionUtil {
//限流熔断业务逻辑
public static SentinelClientHttpResponse handleBlock(HttpRequest request, byte[] body, ClientHttpRequestExecution execution, BlockException ex) {
System.err.println("Oops: " + ex.getClass().getCanonicalName());
return new SentinelClientHttpResponse("限流熔断降级");
}
//异常熔断业务逻辑
public static SentinelClientHttpResponse handleFallback(HttpRequest request, byte[] body, ClientHttpRequestExecution execution, BlockException ex) {
System.err.println("fallback: " + ex.getClass().getCanonicalName());
return new SentinelClientHttpResponse("异常熔断降级");
}
}
Sentinel RestTemplate 限流的资源规则提供两种粒度:
httpmethod:schema://host:port/path:协议、主机、端口和路径httpmethod:schema://host:port:协议、主机和端口
# 7.4.3 Feign实现熔断
Sentinel 适配了 Feign 组件。如果想使用,除了引入 sentinel-starter 的依赖外还需要 2 个步骤:
- 配置文件打开 sentinel 对 feign 的支持:
feign.sentinel.enabled=true - 加入
openfeign starter依赖使sentinel starter中的自动化配置类生效:
(1) 引入依赖
<dependency>
<groupId>com.alibaba.cloud</groupId>
<artifactId>spring-cloud-starter-alibaba-sentinel</artifactId>
</dependency>
<dependency>
<groupId>org.springframework.cloud</groupId>
<artifactId>spring-cloud-starter-openfeign</artifactId>
</dependency>
(2) 开启sentinel 支持
在工程的application.yml中添加sentinel 对 feign 的支持
feign:
sentinel:
enabled: true
(3)配置FeignClient
和使用Hystrix的方式基本一致,需要配置FeignClient接口以及通过 fallback 指定熔断降级方法
//指定需要调用的微服务名称
@FeignClient(name="shop-service-product",fallback =
ProductFeginClientCallBack.class)
public interface ProductFeginClient {
//调用的请求路径
@RequestMapping(value = "/product/{id}",method = RequestMethod.GET)
public Product findById(@PathVariable("id") Long id);
}
(4)配置熔断方法
/**
* 实现自定义的ProductFeginClient接口
* 在接口实现类中编写熔断降级方法
*/
@Component
public class ProductFeginClientCallBack implements ProductFeginClient {
/**
* 降级方法
*/
public Product findById(Long id) {
Product product = new Product();
product.setId(-1l);
product.setProductName("熔断:触发降级方法");
return product;
}
}
Feign 对应的接口中的资源名策略定义:httpmethod:protocol://requesturl。 @FeignClient 注解中
的所有属性,Sentinel 都做了兼容。
ProductFeginClient 接口中方法 fifindById 对应的资源名为 GET:http://shop-service
product/product/{str}。